A continuación vamos a explicar como configurar un un disco ISCSI bajo FreeNAS y conectarlo a nuestro servidor ESXI
Creamos un iniciador:
Services → ISCSI → Initiators → Add Initiator
Creamos un portal:
Services → ISCSI → Portals → Add Portal
En esta opción si queremos conectar el disco ISCSI con un adaptador de red en concreto le agregamos la dirección ip de ese adaptador, de lo contrario lo dejamos por defecto: 0.0.0.0
Creamos la tarjeta:
Services → ISCSI → Targets → Add Target
En esta opción añadimos el portal y el iniciador creados anteriormente.
Creamos un dispositivo extent:
Services → ISCSI → Extents → Add Extent
Asociamos la tarjeta al dispositivo:
Services → iSCSI → Targets/Extents
Activamos el servicio iSCSI:
Services → Control Services
Nos conectamos mediante nuestro cliente vmware vsphere client
Configuration >Storage Adapters > Botón derecho > Add software iSCSI Adapter
Seleccionamos el adaptador creado y damos a Propiedades
Comprobamos que está activado.
Agregamos la ip de nuestro servidor FreeNAS
Seleccionamos YES
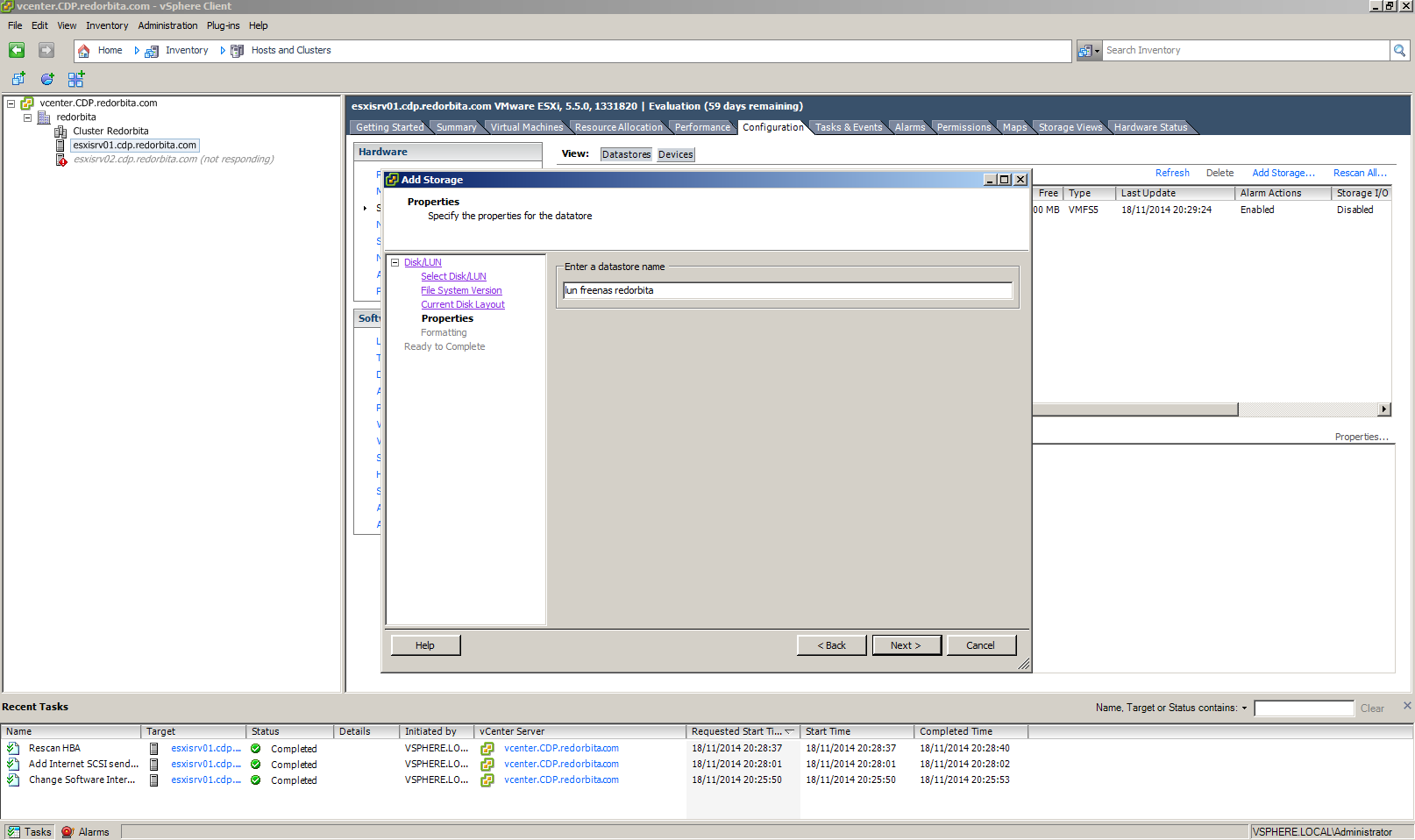
Nos vamos a Add Storate
Disk/LUN
Siguiente
Siguiente
Siguiente
Le añadimos un nombre identificativo.
Siguiente
Finalizamos.
Ya tenemos agregada la LUN lista para empezar a trabajar.
:wq!




















Comentarios